
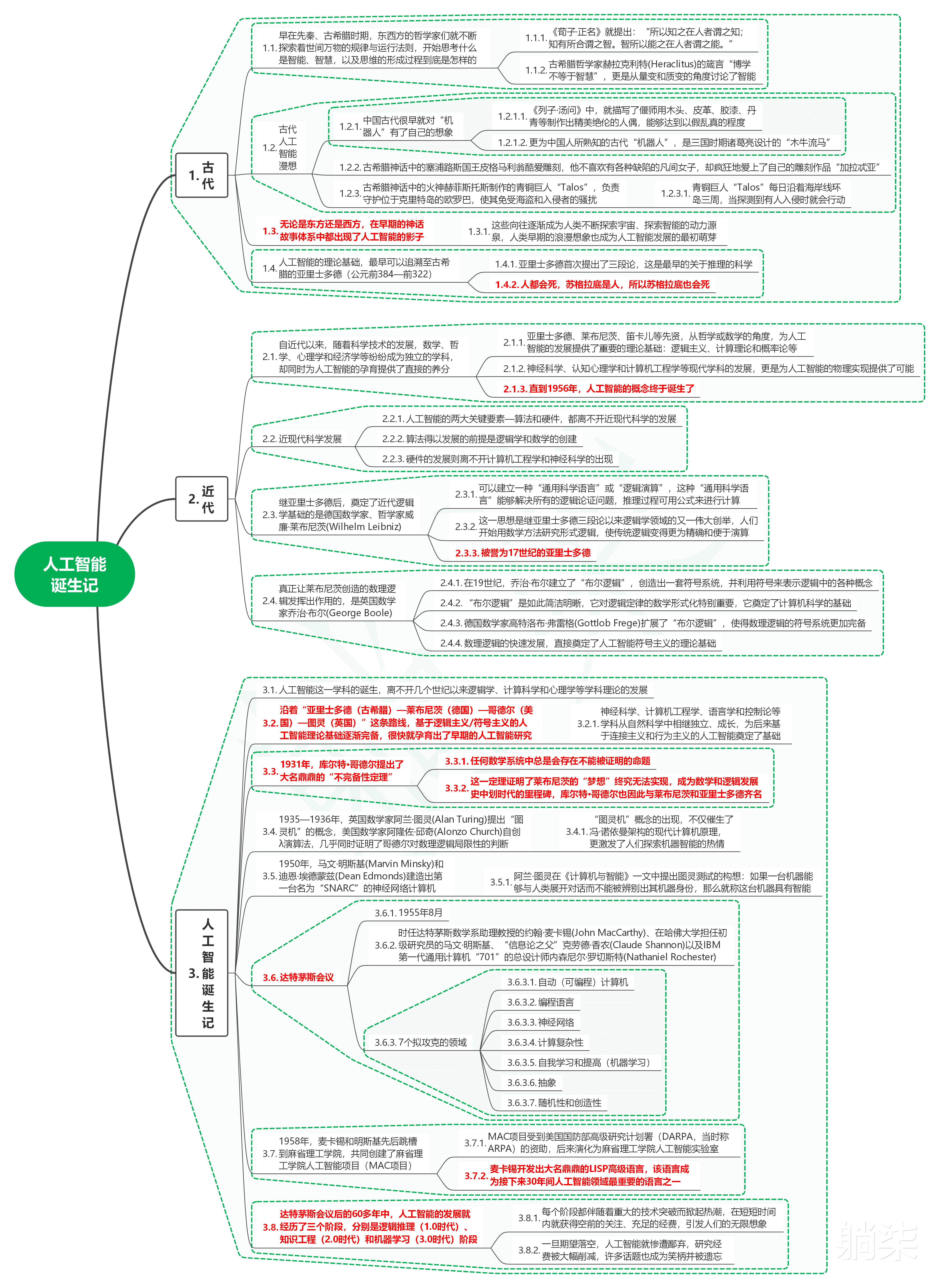
1.1. 早在先秦、古希腊时期,东西方的哲学家们就不断探索着世间万物的规律与运行法则,开始思考什么是智能、智慧,以及思维的形成过程到底是怎样的
1.1.1. 《荀子·正名》就提出:“所以知之在人者谓之知;知有所合谓之智。智所以能之在人者谓之能。”
1.1.2. 古希腊哲学家赫拉克利特(Heraclitus)的箴言“博学不等于智慧”,更是从量变和质变的角度讨论了智能
1.2. 古代人工智能漫想
1.2.1. 中国古代很早就对“机器人”有了自己的想象
1.2.1.1. 《列子·汤问》中,就描写了偃师用木头、皮革、胶漆、丹青等制作出精美绝伦的人偶,能够达到以假乱真的程度
1.2.1.2. 更为中国人所熟知的古代“机器人”,是三国时期诸葛亮设计的“木牛流马”
1.2.2. 古希腊神话中的塞浦路斯国王皮格马利翁酷爱雕刻,他不喜欢有各种缺陷的凡间女子,却疯狂地爱上了自己的雕刻作品“加拉忒亚”
1.2.3. 古希腊神话中的火神赫菲斯托斯制作的青铜巨人“Talos”,负责守护位于克里特岛的欧罗巴,使其免受海盗和入侵者的骚扰
1.2.3.1. 青铜巨人“Talos”每日沿着海岸线环岛三周,当探测到有人入侵时就会行动
1.3. 无论是东方还是西方,在早期的神话故事体系中都出现了人工智能的影子
1.3.1. 这些向往逐渐成为人类不断探索宇宙、探索智能的动力源泉,人类早期的浪漫想象也成为人工智能发展的最初萌芽
1.4. 人工智能的理论基础,最早可以追溯至古希腊的亚里士多德(公元前384—前322)
1.4.1. 亚里士多德首次提出了三段论,这是最早的关于推理的科学
1.4.2. 人都会死,苏格拉底是人,所以苏格拉底也会死
2. 近代2.1. 自近代以来,随着科学技术的发展,数学、哲学、心理学和经济学等纷纷成为独立的学科,却同时为人工智能的孕育提供了直接的养分
2.1.1. 亚里士多德、莱布尼茨、笛卡儿等先贤,从哲学或数学的角度,为人工智能的发展提供了重要的理论基础:逻辑主义、计算理论和概率论等
2.1.2. 神经科学、认知心理学和计算机工程学等现代学科的发展,更是为人工智能的物理实现提供了可能
2.1.3. 直到1956年,人工智能的概念终于诞生了
2.2. 近现代科学发展
2.2.1. 人工智能的两大关键要素—算法和硬件,都离不开近现代科学的发展
2.2.2. 算法得以发展的前提是逻辑学和数学的创建
2.2.3. 硬件的发展则离不开计算机工程学和神经科学的出现
2.3. 继亚里士多德后,奠定了近代逻辑学基础的是德国数学家、哲学家威廉·莱布尼茨(Wilhelm Leibniz)
2.3.1. 可以建立一种“通用科学语言”或“逻辑演算”,这种“通用科学语言”能够解决所有的逻辑论证问题,推理过程可用公式来进行计算
2.3.2. 这一思想是继亚里士多德三段论以来逻辑学领域的又一伟大创举,人们开始用数学方法研究形式逻辑,使传统逻辑变得更为精确和便于演算
2.3.3. 被誉为17世纪的亚里士多德
2.4. 真正让莱布尼茨创造的数理逻辑发挥出作用的,是英国数学家乔治·布尔(George Boole)
2.4.1. 在19世纪,乔治·布尔建立了“布尔逻辑”,创造出一套符号系统,并利用符号来表示逻辑中的各种概念
2.4.2. “布尔逻辑”是如此简洁明晰,它对逻辑定律的数学形式化特别重要,它奠定了计算机科学的基础
2.4.3. 德国数学家高特洛布·弗雷格(Gottlob Frege)扩展了“布尔逻辑”,使得数理逻辑的符号系统更加完备
2.4.4. 数理逻辑的快速发展,直接奠定了人工智能符号主义的理论基础
3. 人工智能诞生记3.1. 人工智能这一学科的诞生,离不开几个世纪以来逻辑学、计算科学和心理学等学科理论的发展
3.2. 沿着“亚里士多德(古希腊)—莱布尼茨(德国)—哥德尔(美国)—图灵(英国)”这条路线,基于逻辑主义/符号主义的人工智能理论基础逐渐完备,很快就孕育出了早期的人工智能研究
3.2.1. 神经科学、计算机工程学、语言学和控制论等学科从自然科学中相继独立、成长,为后来基于连接主义和行为主义的人工智能奠定了基础
3.3. 1931年,库尔特·哥德尔提出了大名鼎鼎的“不完备性定理”
3.3.1. 任何数学系统中总是会存在不能被证明的命题
3.3.2. 这一定理证明了莱布尼茨的“梦想”终究无法实现,成为数学和逻辑发展史中划时代的里程碑,库尔特·哥德尔也因此与莱布尼茨和亚里士多德齐名
3.4. 1935—1936年,英国数学家阿兰·图灵(Alan Turing)提出“图灵机”的概念,美国数学家阿隆佐·邱奇(Alonzo Church)自创λ演算法,几乎同时证明了哥德尔对数理逻辑局限性的判断
3.4.1. “图灵机”概念的出现,不仅催生了冯·诺依曼架构的现代计算机原理,更激发了人们探索机器智能的热情
3.5. 1950年,马文·明斯基(Marvin Minsky)和迪恩·埃德蒙兹(Dean Edmonds)建造出第一台名为“SNARC”的神经网络计算机
3.5.1. 阿兰·图灵在《计算机与智能》一文中提出图灵测试的构想:如果一台机器能够与人类展开对话而不能被辨别出其机器身份,那么就称这台机器具有智能
3.6. 达特茅斯会议
3.6.1. 1955年8月
3.6.2. 时任达特茅斯数学系助理教授的约翰·麦卡锡(John MacCarthy)、在哈佛大学担任初级研究员的马文·明斯基、“信息论之父”克劳德·香农(Claude Shannon)以及IBM第一代通用计算机“701”的总设计师内森尼尔·罗切斯特(Nathaniel Rochester)
3.6.3. 7个拟攻克的领域
3.6.3.1. 自动(可编程)计算机
3.6.3.2. 编程语言
3.6.3.3. 神经网络
3.6.3.4. 计算复杂性
3.6.3.5. 自我学习和提高(机器学习)
3.6.3.6. 抽象
3.6.3.7. 随机性和创造性
3.7. 1958年,麦卡锡和明斯基先后跳槽到麻省理工学院,共同创建了麻省理工学院人工智能项目(MAC项目)
3.7.1. MAC项目受到美国国防部高级研究计划署(DARPA,当时称ARPA)的资助,后来演化为麻省理工学院人工智能实验室
3.7.2. 麦卡锡开发出大名鼎鼎的LISP高级语言,该语言成为接下来30年间人工智能领域最重要的语言之一
3.8. 达特茅斯会议后的60多年中,人工智能的发展就经历了三个阶段,分别是逻辑推理(1.0时代)、知识工程(2.0时代)和机器学习(3.0时代)阶段
3.8.1. 每个阶段都伴随着重大的技术突破而掀起热潮,在短短时间内就获得空前的关注、充足的经费,引发人们的无限想象
3.8.2. 一旦期望落空,人工智能就惨遭鄙弃,研究经费被大幅削减,许多话题也成为笑柄并被遗忘