[LG]《The Era of Agentic Organization: Learning to Organize with Language Models》Z Chi, L Dong, Q Dong, Y Hao... [Microsoft Research] (2025)
新时代AI范式:语言模型的智能组织与异步思维
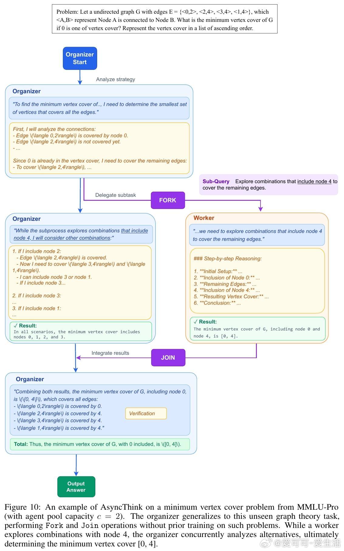
本文提出了“Agentic Organization(智能组织)”新范式,旨在让多智能体协同并发解决复杂问题,突破单一智能体的能力极限。核心创新是“异步思维(AsyncThink)”,通过组织者动态分配子任务(Fork)与结果合并(Join),实现并行且协作的内部推理结构。
主要贡献:
1. 提出异步思维协议,让同一大语言模型扮演组织者与多个工作者角色,协同生成推理过程。
2. 设计两阶段训练:先用合成数据进行格式微调,掌握Fork/Join操作语法;再用强化学习优化组织策略,提高准确率与推理效率。
3. 在多解倒计时、数学推理及数独等任务上,AsyncThink相较传统顺序与并行思维,推理延迟降低28%,准确率显著提升。
4. 展示出零样本迁移能力,在未见过的任务(如4×4数独)上依然表现优异,体现强泛化性。
异步思维协议借鉴计算机系统多核处理理念,组织者负责全局协调,动态分配并发子任务给工作者,工作者独立推理后返回结果。此机制突破传统固定流程限制,实现推理结构自适应与优化。
实验中,AsyncThink不仅提升了多解覆盖率和数学题解答准确度,还有效降低了推理关键路径时延,展现良好效率与性能平衡。强化学习引导模型探索多样化异步结构,使组织策略更加灵活高效。
未来方向包括:
- 扩展至海量异构智能体,融合多领域专家与工具,提升组织复杂度与能力;
- 递归智能组织,形成层级分工,适应更深层次任务分解;
- 人机协同智能组织,结合人类直观与AI计算能力,打造混合智慧生态。
AsyncThink为多智能体协作推理开辟新路径,推动AI从单体智能迈向集体智能新时代。
论文全文链接:arxiv.org/abs/2510.26658
人工智能 大语言模型 多智能体 异步思维 强化学习 智能组织











