大家好,我是 Java陈序员。
之前,给大家介绍过一款开源的 Web 数据库管理工具。
今天,再给大家推荐一款操作 MySQL 和 MariaDB 数据库的 Web 界面工具!
项目介绍phpMyAdmin —— 一个免费开源、基于 PHP 的 MySQL/MariaDB 数据库管理 Web 工具,通过提供一个直观的图形用户界面,来执行大多数数据库管理任务。
功能特色:
基础操作全覆盖:支持数据库、表、视图、列、索引的创建、浏览、编辑与删除,满足日常开发的基础需求SQL 语句处理:可执行、编辑和收藏任意 SQL 语句,支持批量查询,同时提供语法高亮显示,提升编写效率存储过程与触发器:可创建、编辑、调用、导出和删除存储过程、函数、事件及触发器数据导入导出:支持将数据导出为 CSV、XML、PDF、OpenDocument 等多种格式,也能从 XML、CSV、SQL 文件及 OpenDocument 电子表格导入数据数据库设计工具:内置 Database Designer 功能,可生成数据库布局的 PDF 图表,支持表的拖拽排列与关系可视化设计多服务器管理:支持同时管理多个 MySQL/MariaDB 服务器,切换便捷用户账户管控:可添加、编辑和移除 MySQL 用户账户,精细化分配操作权限用户偏好设置:允许自定义界面显示选项、导航模式、排序方式等,支持保存个人配置,同时提供丰富的键盘快捷键快速上手phpMyAdmin 支持使用 Docker 部署,可使用 Docker 快速安装部署。
Docker 命令部署1、拉取镜像
docker pull phpmyadmin2、启动容器
docker run -d \ --name phpmyadmin \ -p 80:80 \ -e PMA_HOST=127.0.0.1 \ -e PMA_PORT=3306 \ phpmyadmin:latest命令参数说明:
PMA_HOST:数据库连接地址,连接更多服务器使用命令 PMA_HOSTS=dbhost1,dbhost2,dbhost3PMA_PORT:数据库连接端口,连接更多服务器使用命令 PMA_PORTS=3306,3307,3308如需要连接多个数据库服务,可参考如下启动命令:
docker run -d \ --name phpmyadmin \ -p 8000:80 \ -e PMA_HOSTS=127.0.0.1,127.0.0.1 \ -e PMA_PORTS=3306,3307 \ phpmyadmin:latest3、容器启动成功后,浏览器访问
http://{IP/域名}:8000使用数据库用户、密码即可完成登录。
Docker Compose 部署1、创建 docker-compose.yaml 文件
version: '3' services: phpmyadmin: restart: always image: phpmyadmin:latest domainname: example.com ports: - 8000:80 environment: - PMA_HOSTS=172.26.36.7,172.26.36.8,172.26.36.92、一键启动容器
docker compose up -d3、启动成功后,浏览器访问
http://{IP/域名}:8000常用快捷键phpMyAdmin 目前支持以下快捷键操作:
k - 切换控制台显示h - 前往主页s - 打开设置d + s - 前往数据库结构(如果你在数据库相关页面)d + f - 查找数据库(如果你在数据库相关页面)t + s - 前往表格结构(如果你在表格相关页面)t + f - 表格查询(如果你在表格相关页面)backspace - 回到之前的页面功能体验登录页可选择服务器进行登录。
导航面板
数据库管理
用户权限管理
数据库表操作

数据导入导出
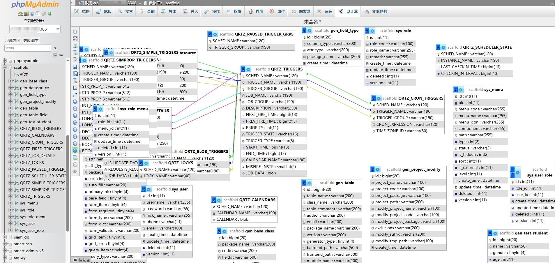
设计器
页面设置
如果你经常使用 MySQL 或 MariaDB 数据库,那么 phpMyAdmin 这个工具你一定不能错过。作为一款免费开源的 Web 界面工具,它凭借丰富的功能和便捷的操作,大大提高了日常开发效率。快去安装试试吧~
项目地址:https://github.com/phpmyadmin/phpmyadmin最后推荐的开源项目已经收录到 GitHub 项目,欢迎 Star:
https://github.com/chenyl8848/great-open-source-project或者访问网站,进行在线浏览:
https://chencoding.top:8090/#/大家的点赞、收藏和评论都是对作者的支持,如文章对你有帮助还请点赞转发支持下,谢谢!