DC娱乐网
职场菊菊子的文章
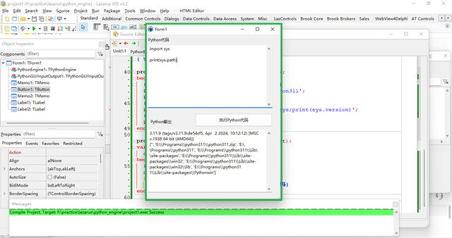
把Python的灵魂附加到上古编程语言Delphi/Lazarus
2024-07-23 19:25
职场菊菊子
把Python的灵魂附加到上古编程语言Delphi/Lazarus
不用一行代码 批量获取国内银行名字
2024-07-16 22:28
职场菊菊子
不用一行代码 批量获取国内银行名字
ClosedXML秒速批量写入十万数据到Excel
2024-06-30 20:59
职场菊菊子
ClosedXML秒速批量写入十万数据到Excel
使用ClosedXML.Report 通过Excel模板自动生成报表
2024-06-30 08:56
职场菊菊子
使用ClosedXML.Report 通过Excel模板自动生成报表
VB.Net读写Excel教程
2024-06-29 21:33
职场菊菊子
VB.Net读写Excel教程
Delphi交互式批量创建和删除多月份表格
2024-06-17 22:41
职场菊菊子
Delphi交互式批量创建和删除多月份表格
批量新建和删除Excel工作表
2024-06-16 23:01
职场菊菊子
批量新建和删除Excel工作表
Lazarus内置Logger用法
2024-05-30 20:57
职场菊菊子
Lazarus内置Logger用法
aardio无需VBA,同样可以交互式操作当前打开的Excel WPS
2024-05-06 07:30
职场菊菊子
aardio无需VBA,同样可以交互式操作当前打开的Excel WPS
aardio多任务开发 多线程 线程池
2024-04-29 13:58
职场菊菊子
aardio多任务开发 多线程 线程池
aardio窗体应用程序内置自定义漂亮消息提示框
2024-04-29 08:00
职场菊菊子
aardio窗体应用程序内置自定义漂亮消息提示框
aardio自动检测并新建微软Excel或WPS
2024-04-24 22:13
职场菊菊子
aardio自动检测并新建微软Excel或WPS
Delphi软件高大上界面 一键轻松换肤
2024-04-20 22:04
职场菊菊子
Delphi软件高大上界面 一键轻松换肤
Delphi另一个日志库LoggerPro
2024-04-18 21:42
职场菊菊子
Delphi另一个日志库LoggerPro
Delphi自定义控件简介
2024-04-17 21:25
职场菊菊子
Delphi自定义控件简介
第一页
作者信息
职场菊菊子
感谢大家的关注
分类: 职场
热门分类
推荐
热榜
军事
NBA
体育
社会
明星八卦
娱乐
财经
科技
汽车
历史
国际
游戏
动漫
公益
搞笑
商业
互联网
数码
国际足球
房产
家居
时尚
科学探索
职场
育儿
股票
教育
影视
情感
热点
中国军情
武器
中国南海
中国足球
亚洲杯
科比
综合体育
CBA
投资
楼市
大咖秀
外汇
创业
风口
SUV
豪车
概念车
优惠
新能源
美国
欧洲
朝日韩
俄罗斯
孕期
街拍
恋爱攻略
婚姻
正能量